AI 辅助项目初始化

在项目启动阶段,最耗时的往往不是“写文档”,而是明确问题定义、界定项目范围、对齐交付标准。Linnya 的 AI 辅助项目初始化 将这一过程转化为一段高效的对话:先理清,再生成,最后沉淀为真实可编辑的项目文档。

从对话开始:AI 引导梳理需求

进入项目初始化界面后,AI 会根据你输入的项目名称与描述,先用 2-3 句话复述它对项目的理解与假设,随后帮你梳理关键问题(涵盖目标与衡量标准、受众与相关方、交付形态、时间与资源约束等),帮助你将模糊的初步设想快速转化为具体的执行目标

AI 初始对话

一键生成:自动创建 3 份项目文档

当需求梳理清晰后,Agent 会自动创建(你也可以手动点击右上角“完成并生成”)以下 3 份文档并归档至当前项目:

  • Problem Definition(Markdown):背景、问题陈述、目标、范围等
  • Issue Tree(Mindmap):问题树 / 议题分解思维导图
  • Workplan(Markdown):阶段、时间表、关键里程碑等

生成完成后,你可以在侧边栏看到文件列表,带你继续推进。

创建了文件

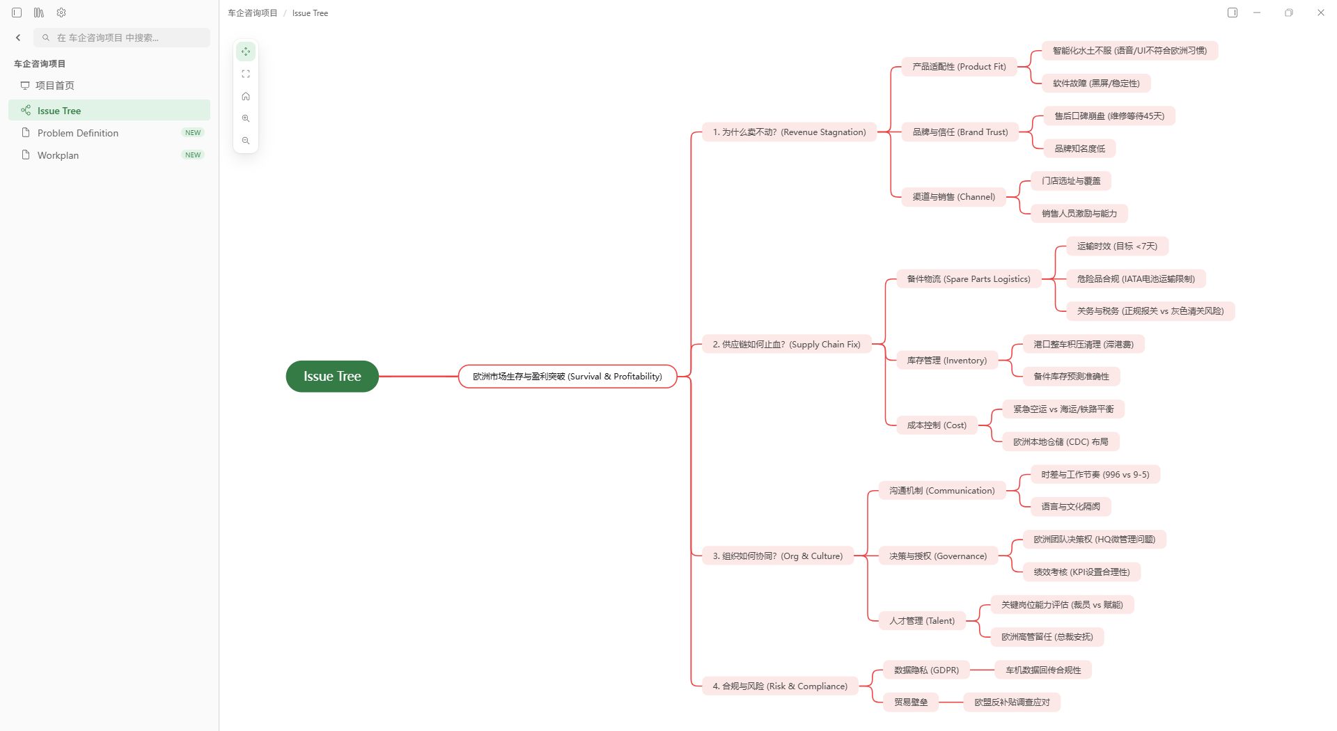
打开即用:从 Issue Tree 继续拆解与推进

Issue Tree 是你后续工作的结构化起点:你可以在思维导图中继续补全议题、拆分子问题、补充假设与证据,将思考过程沉淀为可执行的工作路径。

打开 Issue Tree

下载 Linnya,帮助你更高效率地进行专业创作。

免费下载 →

© 2024 Linnya Inc. All rights reserved.